Cloudflare launcht ein Open-Source-CMS und positioniert EmDash als modernen, sicheren und KI-nativen Gegenentwurf zu WordPress. Auf dem Papier klingt das attraktiv: serverlos, TypeScript-basiert, Astro unter der Haube, Plugins in isolierten Sandboxes und dazu ein frischer technischer Stack. Aus Sicht von RheinMainTech und aus der Perspektive von Agenturen, Unternehmen sowie Web-Teams mit gewachsenen Redaktions- und Integrationsprozessen muss man jedoch klar sagen: EmDash ist derzeit kein Ersatz für WordPress – und schon gar nicht für eine ausgereifte, produktionsreife WordPress-Architektur. Wir erklären, warum.

Das Dashboard des EmDash CMS wirkt noch etwas rudimentär
Wir haben uns den Ansatz bewusst neutral, technisch und strategisch angeschaut. Unser Fazit fällt leider eher nüchtern aus. EmDash adressiert zwar einige bekannte Schwächen klassischer CMS-Landschaften, etwa die Sicherheit von Plug-ins oder die Modernisierung des Developer-Stacks. Gleichzeitig entstehen dadurch neue Einschränkungen: ein kaum vorhandenes Ökosystem, ein starrer Erweiterungsrahmen, ungeklärte Migrationsrealitäten im Enterprise-Umfeld und eine deutliche Nähe zum Cloudflare-Kosmos. Das mag für kleine Experimente oder Side Projects interessant sein. Für Unternehmenswebseiten, Marketing-Plattformen oder Content-Hubs mit gewachsenen Anforderungen sehen wir es aktuell jedoch als Frühphase statt Reifegrad.

Auch die Bearbeitungsansicht von EmDash lässt hins. der Contentgestaltung- und -Strukturierung noch (sehr) zu wünschen übrig

Zum Vergleich: Bearbeitungsansicht des OrgaPress ECMS in gewachsener Struktur
In diesem Beitrag gehen wir tiefer als der typische News-Artikel: Wir vergleichen EmDash und WordPress sowie das OrgaPress-Framework, bewerten Architektur, Sicherheit, Erweiterbarkeit, Governance, Migration und Zukunftsfähigkeit – und zeigen, worauf Unternehmen wirklich achten sollten, bevor sie auf den sich anbahnenden CMS-Hype aufspringen. Dabei greifen wir unter anderem Punkte direkt aus dem Cloudflare-Blogartikel zum Launch von EmDash sowie dem EmDash GitHub-Repository auf und ergänzen unsere Erfahrungen aus über 20 Jahren Fachpraxis. Ziel des Artikels ist es, Entscheidern in IT und Marketing einen neutralen Orientierungsfaden für den Umgang mit dem neuen Trend an die Hand zu geben.
🔎 Kurzfazit vorab: EmDash ist derzeit eher ein technologisches Statement als ein belastbarer WordPress-Nachfolger. Wer Unternehmenswebseiten betreibt, braucht nicht nur ein modernes UI oder sichere Plug-in-Sandboxes, sondern vor allem Maturity, Integrationsfähigkeit, Migrationstiefe, Redaktionssicherheit, Governance und ein belastbares Ökosystem. Genau dort liegt 2026 die größte Lücke.
Was EmDash gut macht – und warum das allein nicht reicht Technische Stärken sind kein Synonym für Marktreife
Fairness gehört zu einer seriösen Analyse dazu: EmDash bringt durchaus interessante Ideen mit. Die Trennung von Content-Typen nach Taxonomie, die moderne TypeScript-Basis, der Astro-Unterbau und die isolierte Plug-in-Ausführung sind aus Entwicklerperspektive keineswegs irrelevant. Gerade die Frage der Erweiterungssicherheit ist in WordPress seit Jahren ein realer Schmerzpunkt. Wenn Plug-ins nur exakt deklarierte Rechte erhalten und in einer Sandbox laufen, reduziert das theoretisch Angriffsflächen. Dazu kommt der Vorteil, dass neue Content-Typen nicht umständlich nachgerüstet werden müssen, sondern konzeptionell von Anfang an mitgedacht sind.

Wo die eigentliche Bewährungsprobe beginnt
Trotzdem gilt: Ein gutes Architekturdiagramm ersetzt keine Plattformreife. Entscheidend ist nicht, wie modern ein System auf dem Papier wirkt, sondern wie belastbar es sich im Alltag verhält. Unternehmen müssen einschätzen können, wie viele produktive Erweiterungen tatsächlich verfügbar sind, wie stabil APIs und Workflows über mehrere Versionen hinweg bleiben und wie gut sich bestehende Anforderungen wie SEO, Mehrsprachigkeit, Formulare, Tracking, Shop-Anbindungen oder Rollenmodelle wirklich abbilden lassen.
Warum Reife wichtiger ist als ein moderner Stack
Ebenso wichtig ist die Frage, wer am Ende das Risiko trägt, wenn wesentliche Funktionen erst noch entstehen müssen oder sich in der Praxis als unausgereift erweisen. Genau an diesem Punkt trennt sich ein spannendes Preview-Projekt von einem ernsthaften CMS für Unternehmen. WordPress hat seine Position nicht deshalb erreicht, weil der Code immer eleganter war als bei jüngeren Systemen. Es hat sich etabliert, weil es in echten Projekten über Jahrzehnte funktioniert – mit Agenturen, Hostern, Plug-ins, Redaktionen, Themes, Enterprise-Stacks und zahllosen Sonderfällen. Wer das ersetzen will, braucht mehr als frische Technologie. Er braucht ein belastbares Gesamtökosystem.
| Kriterium | EmDash | WordPress | OrgaPress auf WordPress |
|---|---|---|---|
| Technologischer Stack | Modern, TypeScript, Astro, serverless-orientiert | Bewährt, PHP-basiert, riesige Kompatibilität | Bewährte WordPress-Basis plus strukturierte Erweiterungen |
| Plug-in-Sicherheit | Sandbox-Ansatz mit klaren Rechten | Stark abhängig von Qualität einzelner Plug-ins | Kuratiert, mit Sicherheitsrichtlinien und kontrollierter Architektur |
| Ökosystem | Noch sehr klein | Weltweit etabliert, extrem groß | Großes WordPress-Ökosystem plus spezialisierte Business-Layer |
| Migration gewachsener Sites | Nur begrenzt realistisch bei komplexen Projekten | Beste Zielplattform für Replatforming im Mainstream | Besonders geeignet für strukturierte Unternehmensmigrationen |
| Enterprise-Reife | Frühe Preview-Phase | Hoch, wenn sauber umgesetzt | Hoch, da auf Governance und Prozesse optimiert |
Was der Infrastrukturvergleich wirklich offenlegt
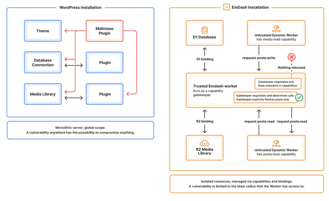
Wenn man sich die Gegenüberstellung von WordPress und EmDash in Ruhe ansieht, fällt ein Punkt sofort auf: EmDash wirkt nicht wie eine Vereinfachung, sondern wie eine deutlich stärker geschichtete Infrastruktur. Auf der WordPress-Seite sehen wir ein vergleichsweise direktes Modell mit Theme, Datenbankverbindung, Media Library und Plug-ins innerhalb eines bekannten, zentralen Serverkontexts.
Auf der EmDash-Seite stehen dagegen D1, R2, Trusted Worker, mehrere Untrusted Dynamic Workers, Bindings, Capabilities und ein vorgeschalteter Gatekeeper im Mittelpunkt. Genau diese Vielzahl an Ebenen zeigt, dass hier nicht weniger, sondern erst einmal mehr Komplexität organisiert werden muss.
EmDash's Infrastruktur im Vergleich mit der klassischen WP-Infrastruktur
Mehr Sicherheit auf dem Papier heißt nicht automatisch weniger Aufwand in der Praxis
Natürlich ist der Sicherheitsgedanke hinter isolierten Komponenten nachvollziehbar. Wenn einzelne Worker nur genau definierte Rechte besitzen und ein Gatekeeper zwischen Ressourcen und Zugriffen vermittelt, lässt sich der potenzielle Schaden einer Schwachstelle besser begrenzen. Das ist architektonisch sauber gedacht. Für Unternehmen stellt sich aber immer auch die zweite Frage: Wer betreibt, versteht und wartet dieses Konstrukt dauerhaft? Denn jede zusätzliche Schicht bringt neue Konfigurationspunkte, neue Abhängigkeiten und neue Fehlerquellen mit sich.
Die Komplexität endet nicht beim Diagramm
Hinzu kommt: Solche Architekturen stehen selten für sich allein. Auch wenn der Screenshot selbst nicht jede Build- und Runtime-Ebene zeigt, kennen viele Teams genau dieses Muster aus modernen JavaScript-Stacks mit Node.js, NPM-Abhängigkeiten und komplexen Framework-Logiken. Was zunächst flexibel und zeitgemäß wirkt, wird in der Realität oft zu einem erheblichen Wartungsfaktor. Viele Entwickler kennen diese Dynamik aus anspruchsvollen Fullstack-Setups sehr genau. Nicht weil moderne Frameworks grundsätzlich schlecht wären, sondern weil mit jeder zusätzlichen Ebene auch der Pflegeaufwand steigt.
Warum WordPress für viele Unternehmen trotz aller Kritik robuster wirkt
Genau hier liegt der praktische Vorteil von WordPress. Die Architektur ist nicht spektakulär, aber sie ist breit verstanden, gut dokumentiert und über Jahre eingespielt. Hosting, Wartung, Updates und Fehlerbehebung folgen in den meisten Fällen bekannten Mustern. Das bedeutet nicht, dass WordPress technisch in jeder Hinsicht eleganter ist. Es bedeutet aber, dass Unternehmen für den Betrieb nicht erst eine komplexe Worker-, Binding- und Ressourcenlogik organisatorisch beherrschen müssen, nur um ein stabiles CMS produktiv zu nutzen.
Weniger Layer bedeuten auch weniger Kosten
Je mehr Infrastruktur-Layer im Spiel sind, desto höher ist in der Regel auch der operative Aufwand. Das betrifft nicht nur die Erstinstallation, sondern ebenso Monitoring, Debugging, Deployment, Onboarding neuer Entwickler und die langfristige Wartung. Genau daraus entsteht der eigentliche Kostenfaktor. Ein Unternehmen bezahlt nicht nur für ein System, sondern auch für jede zusätzliche Komplexität, die intern verstanden oder extern eingekauft werden muss. Und genau deshalb wirkt EmDash in dieser Gegenüberstellung nicht wie der einfache Nachfolger eines bewährten CMS, sondern eher wie ein technisch anspruchsvolleres System mit höherer Eintrittsbarriere.
Der Infrastrukturvergleich soll zeigen, dass EmDash sicherer und sauberer isoliert arbeitet als WordPress. Das mag in Teilaspekten stimmen. Gleichzeitig zeigt dieselbe Grafik aber sehr deutlich, dass EmDash dafür eine wesentlich komplexere Systemlandschaft in Kauf nimmt. Für experimentelle oder stark entwicklergetriebene Setups kann das interessant sein. Für viele Unternehmen ist jedoch nicht die theoretisch schönere Schichtung entscheidend, sondern die Frage, welches System im Alltag verlässlich, wirtschaftlich und mit vertretbarem Wartungsaufwand betrieben werden kann.
Das Kernproblem: Ein CMS ist nicht nur Code, sondern ein Ökosystem
Der wohl wichtigste Punkt gegen EmDash als WordPress-Ersatz ist nicht nur das fehlende Plug-in- und Integrationsökosystem, sondern bereits die Einstiegshürde auf technischer Ebene. Je genauer wir uns das System angesehen haben, desto deutlicher wurde: Das Problem beginnt schon bei der Installation. Während WordPress in den meisten Hosting-Umgebungen innerhalb weniger Minuten eingerichtet werden kann, handelt es sich bei EmDash um eine deutlich komplexere Node.js-Applikation. Das macht die Plattform von Anfang an weniger flexibel, weil sie eben nicht ohne Weiteres auf praktisch jedem Standard-Webspace lauffähig ist.
WordPress ist niedrigschwellig, EmDash verlangt bereits Spezialwissen
Genau hier liegt ein fundamentaler Unterschied. WordPress kann man heute beinahe überall installieren, unabhängig davon, ob es sich um klassisches Shared Hosting, Managed Hosting, einen eigenen Server oder eine größere Infrastruktur handelt. EmDash setzt dagegen eine Umgebung voraus, in der Node.js sauber betrieben werden kann. In der Realität bedeutet das meist einen vServer, dedizierten Server oder eine technisch sauber konfigurierte Hosting-Umgebung. Das ist keine Kleinigkeit, sondern eine echte Hürde für Unternehmen, kleinere Teams und auch viele Betreiber, die bewusst flexibel bleiben möchten.
Der One-Click-Button zeigt sehr deutlich, wohin die Reise gehen soll
Was dabei besonders auffällt: Es gibt einen One-Click-Deployment-Button, mit dem sich EmDash direkt auf Cloudflare ausrollen lässt. Genau das ist strategisch hochinteressant. Denn während der schnelle Weg in das Cloudflare-Ökosystem offensichtlich vorbereitet wurde, ist die Installation auf einem wirklich souveränen, selbstbestimmten Server deutlich weniger prominent beschrieben. Es gibt dafür keine vergleichbar einfache One-Click-Methode, keine niedrigschwellige Routine wie man sie aus der WordPress-Welt kennt, und damit auch keinen ähnlich offenen Zugang für Betreiber, die ihre Infrastruktur bewusst unabhängig halten wollen.
Souveränes Hosting wird damit unnötig kompliziert
Das hat direkte Folgen für die Praxis. Wenn die komfortabelste und am besten sichtbare Installationsroute in Richtung Cloudflare zeigt, während die Einrichtung auf einem eigenen Server technisches Detailwissen voraussetzt, entsteht automatisch eine stärkere Abhängigkeit von spezialisierten Entwicklern oder Agenturen. Nicht jeder beherrscht Node.js, nicht jeder arbeitet mit TypeScript, und längst nicht jede Agentur ist darauf ausgelegt, eine solche Umgebung sauber zu betreiben. Damit verschiebt sich die Einstiegshürde von „Website installieren“ hin zu „Applikations-Deployment organisieren“ – und das ist für viele Unternehmen ein völlig anderes Spielfeld.
Der Datenbankansatz wirft zusätzliche Fragen auf
Noch interessanter wird es beim Blick auf die Datenbank. EmDash läuft laut eigener Aussage auf Cloudflare mit D1, R2 und Workers oder alternativ auf jedem Node.js-Server mit SQLite. Genau an dieser Stelle wird die Argumentation aus unserer Sicht widersprüchlich. Wenn man betont, dass kein PHP verwendet wird, um Modernität und technische Fortschrittlichkeit zu signalisieren, gleichzeitig aber auf SQLite als zentrale Datenbankbasis verweist, dann wirkt das nicht wie ein konsequent auf Enterprise ausgelegter Architekturentscheid, sondern eher wie ein Kompromiss.
“EmDash runs on Cloudflare (D1 + R2 + Workers) or any Node.js server with SQLite. No PHP, no separate hosting tier — just deploy your Astro site.”
Modernität ist kein Selbstzweck
Genau das ist der Punkt, der uns skeptisch macht. „Kein PHP“ wird hier fast wie ein Qualitätsmerkmal kommuniziert. Aber für die Entscheidung eines Unternehmens zählt nicht, welche Sprache emotional besser klingt, sondern wie belastbar, flexibel und realistisch eine Plattform im Alltag betrieben werden kann. PHP ist im WordPress-Kontext seit Jahrzehnten produktiv bewährt, breit verfügbar und in nahezu jeder Hosting-Landschaft problemlos nutzbar. Wenn EmDash diesen vermeintlichen Nachteil rhetorisch herausstellt, gleichzeitig aber bei Installation, Hosting-Flexibilität und Datenbankansatz neue Einschränkungen mitbringt, dann ist das kein klarer Fortschritt, sondern eher eine Verlagerung der Komplexität an eine andere Stelle.
Warum das für Unternehmen ein echter Risikofaktor ist
Für ein Side Project, ein internes Testsystem oder einen experimentellen Showcase mag das alles verkraftbar sein. Für eine Unternehmensplattform sieht die Sache anders aus. Dort zählt nicht nur, ob ein System theoretisch modern ist, sondern ob es niedrigschwellig deploybar, langfristig wartbar, personell breit anschlussfähig und infrastrukturell souverän betreibbar ist. Genau an diesem Punkt zeigt EmDash derzeit Schwächen. Das System wirkt stark in Richtung Cloudflare optimiert, während die wirklich freie, universelle und unkomplizierte Einsetzbarkeit noch nicht denselben Reifegrad erkennen lässt.
Das eigentliche Ökosystemproblem wird dadurch sogar noch größer
Damit verstärkt sich am Ende genau das Kernproblem dieses gesamten Abschnitts: Ein CMS ist eben nicht nur Code, sondern ein Ökosystem. Und dieses Ökosystem beginnt nicht erst bei Plug-ins, Schnittstellen und Community, sondern bereits bei der Frage, wie leicht sich das System unabhängig, sauber und ohne Spezialaufwand überhaupt produktiv in Betrieb nehmen lässt. Wenn schon die Installation komplexer, die Serverwahl eingeschränkter und die Betreiberabhängigkeit größer ist als bei WordPress, dann ist EmDash aktuell nicht der flexibelere Nachfolger, sondern das deutlich voraussetzungsreichere System.
⚠️ Strategischer Denkfehler vieler Replatforming-Projekte: Teams vergleichen oft nur Feature-Listen. Entscheidend ist aber die Frage: Wie viele Ausnahmefälle, Integrationen und redaktionelle Sonderwege kann die Plattform in 12, 24 und 36 Monaten tragen? Genau dort scheitern neue Systeme häufig – nicht beim Launch, sondern im laufenden Betrieb.
Cloudflare als Anbieter: Offenheit ja, Abhängigkeit trotzdem möglich Open Source bedeutet nicht automatisch Neutralität
Ein weiterer kritischer Punkt ist die Governance-Frage. EmDash ist Open Source, wird aber von Cloudflare initiiert, entwickelt und strategisch gerahmt. Das ist per se nichts Verwerfliches. Viele erfolgreiche Open-Source-Projekte werden von Unternehmen getragen. Dennoch sollte man nüchtern betrachten, welche Interessen dahinterstehen. Cloudflare ist in erster Linie kein klassischer CMS-Hersteller, sondern ein Infrastruktur- und Plattformunternehmen. Wenn ein solcher Anbieter ein CMS baut, stellt sich die legitime Frage, ob damit nicht auch eine stärkere Bindung an das eigene Ökosystem erzeugt werden soll.
Selbst wenn EmDash theoretisch auf anderer Infrastruktur laufen kann, bleibt die Realität: Viele seiner überzeugendsten Narrative – Sandboxes, Dynamic Workers, serverlose Workflows, moderne Edge-Logiken – entfalten ihren Reiz besonders stark im Umfeld des Cloudflare-Stacks. Das ist aus Unternehmenssicht relevant, denn Plattformentscheidungen betreffen nicht nur Redaktionsprozesse, sondern auch Hosting, Deployment, Monitoring und langfristige Exit-Szenarien.
Bei WordPress besteht dieses Risiko in anderer Form ebenfalls, etwa durch Managed-Hosting-Anbieter, Page-Builder-Ökosysteme oder proprietäre Add-on-Welten. Der Unterschied ist jedoch: WordPress ist dezentral gewachsen. Kein einzelner Anbieter kontrolliert die komplette Erzählung, den Marktzugang und die Entwicklungsrichtung in derselben Form. Genau diese Dezentralität ist ein massiver Stabilitätsfaktor.
Für Unternehmen gilt daher: Prüfen Sie nicht nur, ob ein System Open Source ist, sondern auch, wer die Roadmap prägt, wo die stärksten Lock-in-Effekte entstehen und wie realistisch ein Anbieterwechsel im Ernstfall wäre. Wer mehr zur nachhaltigen Plattformstrategie lesen möchte, findet auf unserer CMS-Beratung weitere Einblicke. Allgemeine Open-Source-Grundsätze lassen sich gut bei der Open Source Initiative nachvollziehen.

Dashboard, Informationsarchitektur und Bedienlogik: modern oder nur neu verpackt? Warum eine frische Oberfläche nicht automatisch bessere Usability bedeutet
Der erste Eindruck täuscht oft
Ein häufiger Fehler in CMS-Debatten besteht darin, das Admin-Interface nur auf Basis des ersten Eindrucks zu bewerten. Natürlich spielen Design, Geschwindigkeit und Klarheit eine Rolle. Aber die eigentliche Frage ist: Wie gut unterstützt das System echte Redaktionsabläufe? Nach unserer Einschätzung wirkt EmDash in seiner Logik derzeit an mehreren Stellen wie ein Versuch, WordPress-Strukturen zu übernehmen und sie punktuell umzubenennen. Neue Bezeichnungen wie Sections, Redirects oder Bylines erzeugen noch keine bessere Systematik. Im Gegenteil: Wenn die konzeptionelle Tiefe fehlt, entsteht schnell eine Oberfläche, die modern aussieht, aber intern keine wirklich konsistente Redaktionsgrammatik aufbaut.

Was Redaktionen in der Realität wirklich brauchen
Gerade in Enterprise- und Mittelstandsprojekten ist das entscheidend. Redaktionen arbeiten nicht mit einer Demo-Seite aus fünf Unterseiten, sondern mit gewachsenen Portalen, Freigabeprozessen, Ansprechpartnern, Karriereinhalten, News-Bereichen, Eventseiten, Downloads und wiederverwendbaren Bausteinen. Hinzu kommen Meta-Informationen für SEO, dokumentierte Arbeitsweisen und historisch gewachsene Strukturen, die nicht einfach durch eine neue Oberfläche verschwinden.
In solchen Kontexten gewinnt nicht die Oberfläche mit dem frischesten Labeling, sondern das System mit der klarsten redaktionellen Grammatik. OrgaPress setzt genau dort an: strukturierte Inhaltsmodelle, nachvollziehbare Regeln, saubere Erweiterbarkeit und ein Setup, das aus Sicht von Redaktion, SEO, Technik und Geschäftsführung gleichzeitig tragfähig bleibt.
Warum viele Usability-Probleme hausgemacht sind
Unsere Erfahrung aus über zehn Jahren Migrationen zeigt außerdem: Viele Usability-Probleme entstehen nicht, weil ein CMS alt ist, sondern weil es über Jahre ohne Informationsarchitektur erweitert wurde. Ein neues CMS löst dieses Problem nicht automatisch. Ohne ein durchdachtes Inhaltsmodell reproduziert man dieselben Schwächen einfach auf einer neuen Oberfläche.
Custom Content Types: echter Vorteil oder längst Standard? Warum flexible Inhaltstypen heute selbstverständlich sein sollten

Flexibilität ist heute Pflicht, kein Alleinstellungsmerkmal
Ja, EmDash trennt Content-Typen sauberer und erlaubt die Anlage neuer Typen in einer moderner wirkenden Logik. Das ist sinnvoll. Aber man sollte diesen Punkt nicht überhöhen. Flexible Inhaltsmodelle sind 2026 kein Alleinstellungsmerkmal mehr. Sie sind Pflicht. WordPress kann das seit Jahren über Custom Post Types, Taxonomien, Metafelder und strukturierte Architekturen.
Entscheidend ist die Qualität der Modellierung
Der eigentliche Unterschied liegt nicht in der bloßen Fähigkeit, neue Typen anzulegen, sondern darin, wie sauber das Datenmodell aufgebaut ist. Es geht um Beziehungen zwischen Content-Typen, um Routing, Templates, Archive, Filter, SEO-Regeln und die Frage, wie stabil diese Strukturen über Updates und Relaunches hinweg bleiben. Ein System wirkt erst dann erwachsen, wenn diese Modellierung nicht nur technisch möglich ist, sondern auch unter realen Anforderungen nachvollziehbar und wartbar bleibt.
Genau hier liegt der Mehrwert von OrgaPress. Wir haben die typischen Schwächen ungeordneter WordPress-Projekte erkannt und in eine erwachsene Architektur übersetzt. Das bedeutet: nicht nur technisch neue Content-Typen ermöglichen, sondern diese auch mit Rechten, Pflegeprozessen und Frontend-Logik in ein konsistentes Gesamtsystem überführen.
Saubere Trennung, moderne Logik, flexiblere Typen.
Langfristig verständliche Modelle, stabile Beziehungen und verlässliche Wartbarkeit.
Warum Betriebsreife mehr zählt als Feature-Rhetorik
Ein CMS ist dann stark, wenn ein Team nach zwei Jahren noch versteht, warum eine Struktur so gebaut wurde – und wenn eine Agentur oder Inhouse-Entwicklung darauf kontrolliert weiterentwickeln kann. Genau an dieser Stelle ist die reine Existenz eines Features weniger wichtig als dessen Reifegrad im Betrieb.
| Projektanforderung | Warum EmDash hier aktuell limitiert ist | Warum WordPress/OrgaPress hier stärker ist |
|---|---|---|
| Komplexe Mehrsprachigkeit | Fehlende etablierte Standards und geringe Tool-Vielfalt | Erprobte Patterns, Workflows und Erweiterungen |
| Große gewachsene Seitenstrukturen | Import-Funktionen stoßen schnell an Praxisgrenzen | Bewährte Migrationspfade und Mapping-Strategien |
| SEO mit vielen Seitentypen | Ökosystem für Metadaten, Redirections und Schema erst im Aufbau | Reife SEO-Werkzeuge und eigene Best Practices |
| Drittsystem-Integrationen | Geringe Anzahl fertiger Connectoren | Viele bestehende Schnittstellen oder planbare Individualentwicklung |
| Langfristige Redaktionssicherheit | Systematik und Governance noch nicht erprobt | Hohe Reife bei sauberer Architektur und Schulung |
Plug-in-Sandboxing: sicherer, aber auch starrer Warum Sicherheit immer im Spannungsfeld mit Erweiterbarkeit steht
Die Stärke der Sandbox ist real
Die Plug-in-Sandbox ist eines der stärksten Argumente von EmDash. Aber auch hier lohnt sich eine genauere Betrachtung. Jede Sicherheitsarchitektur definiert gleichzeitig, was nicht mehr flexibel möglich ist. Je strenger die Rechtevergabe und je klarer die Bindings, desto niedriger die spontane Erweiterbarkeit außerhalb des vorgesehenen Rahmens. Für viele Standardfälle ist das gut. Für hochgradig individuelle Unternehmensprozesse kann es jedoch zum Engpass werden.
Warum Sicherheit in der Praxis viel größer ist als ein Feature
Wir kennen dieses Spannungsfeld aus der Praxis sehr genau. Auch bei OrgaPress haben wir Sicherheitsfragen nicht ignoriert, sondern durch Richtlinien, Qualitätsstandards, kontrollierte Plug-in-Strategien und moderne Entwicklungsprozesse gelöst. Der Unterschied ist: Wir müssen nicht erst beweisen, dass sich dieses Modell im Zusammenspiel mit dem gewachsenen WordPress-Universum tragen lässt.
Ein weiteres Problem vieler neuer Systeme ist, dass sie Sicherheit vor allem als Plattform-Feature kommunizieren, während die eigentliche Sicherheitsrealität in Projekten deutlich breiter ist. Sie beginnt bei sauberer Rollen- und Rechtevergabe, setzt sich in einer wartbaren Codebasis fort und betrifft ebenso Update-Strategien, Abnahmeprozesse, Hosting, Backups, Monitoring, Redaktionstrainings und die bewusste Reduktion unnötiger Abhängigkeiten.
EmDash verbessert einen Teilaspekt. WordPress mit OrgaPress adressiert das Gesamtbild – inklusive Governance, Review, Deployment und Langzeitwartbarkeit.
Praxisbeispiel: Ein mittelständisches Unternehmen betreibt 350 URLs, 9 Inhaltsarten, 3 Sprachversionen, CRM-Formulare, Karrieremodule, Landingpages und Eventseiten. In so einem Setup hilft eine sichere Plug-in-Sandbox zwar theoretisch, löst aber nicht die zentrale Frage: Wer bildet alle Spezialfälle schnell, sauber und langfristig wartbar ab? Genau hier gewinnt das etablierte Ökosystem.
Migration von WordPress zu EmDash: in der Realität viel schwieriger als in der Demo Warum Import-Funktionen selten die ganze Wahrheit erzählen
Die Importfunktion klingt besser, als sie in der Praxis ist
Die Tatsache, dass EmDash sogar eine WordPress-Importfunktion anbietet, ist auf den ersten Blick clever. Sie signalisiert Anschlussfähigkeit. In der Praxis muss man aber sehr deutlich sagen: Komplexe WordPress-Seiten lassen sich nicht zuverlässig per Knopfdruck migrieren. Das gilt übrigens nicht nur für EmDash, sondern generell für nahezu jede Replatforming-Story.

Warum echte Websites nie nur aus Posts und Pages bestehen
Echte Websites bestehen nicht aus simplen Standardinhalten. Sie enthalten über Jahre gewachsene Strukturen, individuelle Felder, SEO-Logiken, Redirect-Historien, Autorenmodelle, Medienbeziehungen, Inhaltsverknüpfungen, Landingpages mit Sondertemplates, Formularpfade, Tracking-Setups und teils exotische Plug-in-Abhängigkeiten. Ein Import kann Inhalte transportieren – aber nicht automatisch die gesamte Geschäftslogik einer Website.
Was bei einer seriösen Migration wirklich passiert
Unsere Erfahrung aus zahlreichen CMS-Migrationen ist eindeutig: Bei kleinen Seiten mit überschaubarer Struktur kann ein Import helfen. Bei Unternehmenssites mit mehreren hundert oder tausend URLs dient er höchstens als Teilbaustein. Vor dem Go-live stehen immer ein inhaltlicher Audit, ein sauberes Mapping von Typen und Feldern, eine tragfähige SEO-Strategie, ein belastbares Redirect-Konzept, eine Template-Planung, gründliche QA in Staging-Systemen und am Ende auch die Befähigung der Redaktion, mit dem neuen Setup sauber zu arbeiten.
Warum wir deshalb zur Vorsicht raten
Genau deshalb warnen wir davor, EmDash in den nächsten 3 bis 5 Jahren vorschnell als neue Unternehmensplattform zu betrachten. Nicht weil der Ansatz völlig wertlos wäre, sondern weil die Migrationsrealität viel härter ist als die Produktbotschaft. Wer heute produktiv Verantwortung trägt, sollte diese Diskrepanz ernst nehmen.
Falls Sie vor einer CMS-Entscheidung stehen, lohnt sich unser Leitfaden zur WordPress-Migration. Allgemeine Qualitätsprinzipien für Webstandards und Interoperabilität werden außerdem beim W3C gut dokumentiert.
Unser Fazit: Warum der erwachsenere Weg oft besser ist WordPress nicht ersetzen, sondern gezielt weiterentwickeln
Uns ist vollkommen bewusst, was Cloudflare mit EmDash versucht: Die bekannten Schwächen von WordPress – Sicherheitsrisiken im Plug-in-Umfeld, veraltete Entwicklererfahrungen, inkonsistente Erweiterungen und technische Altlasten – sollen durch ein neues, moderneres System überwunden werden. Der Gedanke dahinter ist nachvollziehbar. Unser Einwand lautet jedoch: Der falsche Weg ist es, das Rad komplett neu bauen zu wollen, bevor die neue Felge überhaupt jahrelangen Straßeneinsatz bewiesen hat.
Warum wir bewusst auf einen anderen Ansatz setzen
Bei OrgaPress verfolgen wir einen anderen Ansatz. Wir haben das, was viele an WordPress kritisieren, nicht verdrängt – sondern auf einem deutlich reiferen Level adressiert. Für uns bedeutet das Struktur statt Wildwuchs, Sicherheitsrichtlinien für Erweiterungen und individuelle Entwicklungen, kontrollierte Skalierung für Unternehmenswebseiten, bewährte SEO- und Content-Strategien statt bloßer Oberfläche und eine Redaktionslogik, die nicht erst nachträglich repariert werden muss.
WordPress allein ist nicht perfekt. Aber es ist eine gesunde, belastbare Basis. Es wurde über Jahrzehnte in zahllosen Projekten erprobt und trägt heute einen massiven Anteil des Webs. Diese Realität verschwindet nicht dadurch, dass ein großer Cloud-Anbieter ein neues System mit provokanter Positionierung veröffentlicht.
Was wir Unternehmen heute raten würden
Für Experimente, Prototypen und Side Projects kann EmDash spannend sein. Für Unternehmenswebseiten, zentrale Marketing-Plattformen und geschäftskritische Infrastrukturen würden wir dagegen aktuell sagen: beobachten, testen, evaluieren – aber noch nicht als strategischen Nachfolger von WordPress behandeln.
Der Markt wird die Antwort erst noch liefern
Die Zukunft wird zeigen, ob EmDash in fünf Jahren eine tragfähige Community, reale Erfolgsprojekte, belastbare Erweiterungen und langfristige Governance aufgebaut hat. Bis dahin bleibt es aus unserer Sicht ein interessantes Experiment mit offenem Ausgang.
✅ Unsere Empfehlung für Entscheider: Lassen Sie sich nicht von Launch-Rhetorik oder Marktprovokation treiben. Prüfen Sie nüchtern Maturity, Community, Exit-Fähigkeit, Migrationstiefe, Redaktionslogik und Integrationsreife. Für die meisten Unternehmen ist eine sauber aufgebaute WordPress-Lösung derzeit das deutlich risikoärmere und wirtschaftlich sinnvollere Modell.
FAQ: EmDash, WordPress und OrgaPress richtig einordnen Die wichtigsten Fragen für Unternehmen, Agenturen und Redaktionen
Im technologischen Sinne ja, im praktischen Markt- und Enterprise-Sinne noch nicht. EmDash adressiert reale Schwächen klassischer CMS-Systeme, vor allem in den Bereichen Entwicklererfahrung und Plug-in-Sicherheit. Aber ein echter WordPress-Konkurrent braucht mehr als gute Architekturideen: Er braucht ein großes Ökosystem, belastbare Migrationspfade, Community-Reife, Agenturadoption und viele produktive Referenzprojekte. Genau an diesen Punkten steht EmDash noch am Anfang.








